What is Infor CloudSuite Industrial?
Infor CloudSuite Industrial (SyteLine) is an end-to-end enterprise resource planning software solution created specifically for engineer-to-order, make-to-order, make-to-stock, and mixed-mode manufacturers. Customers in both discrete and process manufacturing can benefit from this solution.
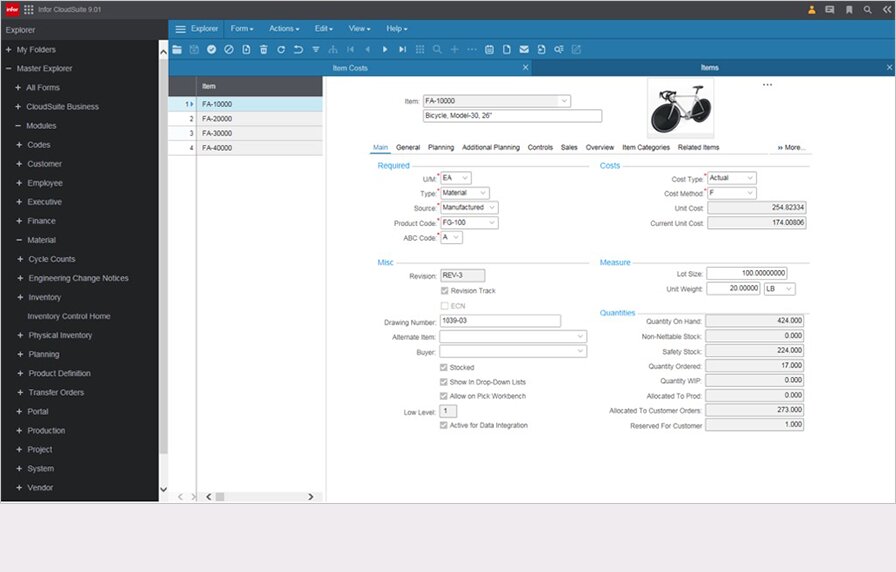
Infor CloudSuite Industrial enables users to track manufacturing operations from start to finish, including financials, order entry, after-market service, and analytics. Infor CloudSuite Industrial supports advanced planning and scheduling, product configuration, materials and inventory management, customer relationship management, and role-based dashboards and analytics.
With Infor CloudSuite Industrial, you’ll have the tools to increase customer service; improve production and quality; better coordinate aftermarket service and maintenance, and collaborate more effectively. This integrated ERP solution can be deployed either on-premises, hybrid, or in the cloud.
Is Infor CloudSuite Industrial cloud-based?
Infor CloudSuite Industrial can be deployed in the cloud, on-premises, or as a hybrid solution, providing flexibility to meet various business requirements.
Can Infor CloudSuite Industrial be customized?
Yes, the system is highly customizable, allowing businesses to tailor the solution to their specific processes and workflows.
How much does Infor CloudSuite Industrial cost?
Infor does not openly offer a standard pricing model. Costs vary based on required features, user numbers, deployment choices (cloud or on-premise), and any customization or support services needed.
Software features
- Billing
- Business Intelligence/Analytics
- Costing
- CRM
- Customer Service
- Financials & Accounting
- Inventory Management
- Order Management
- Planning & Scheduling
- Project Management
- Purchasing
- Quality Control
- Sales
- Shipping & Distribution
- Supply Chain Management
- Warehouse Management
- Asset Management
- Document Management
Quick spec
Product details
Customer Suitability
- Enterprise (1000+ Employees)
- Medium Size (251-1000 Employees)
- Small Business (1-250 Employees)
Additional Product Info
- Multi Language
- Multi Currency
- Customizable
System Hosting
- Cloud
- Installed on Premise
Your comparison
Download more information
Infor CloudSuite Industrial (SyteLine)
Download exclusive feature and pricing data with your free extended profile of Infor CloudSuite Industrial (SyteLine) .
DownloadWork for Infor ?
Update the Infor CloudSuite Industrial (SyteLine) profile with your latest feature, screenshots and pricing to reach more buyers. Click the link below to get started.
Update this profileRelated articles
-
A complete ERP RFP template & guide (includes free template)
All you need to know construct a foolproof ERP RFP, including a customizable template
-
Secret KPI: Why Your ERP Implementation Team Matters More Than Software
Learn how Godlan ensures successful ERP implementation for manufacturers with proven strategies &...
-
Top 10 ERP selection criteria (including checklist)
The most important ERP selection criteria you should keep in mind during your selection process.
Infor CloudSuite Industrial (SyteLine)
Pricing Guide
Infor CloudSuite Industrial (SyteLine)
Download your pricing guide by completing the form below.
Infor CloudSuite Industrial (SyteLine)
Price Quote
Infor CloudSuite Industrial (SyteLine)
Complete the form below to access a video demo of this software.
Quickly Compare with Similar ERP Systems
Other Users often Compare these Four Solutions
Get Your ERP Software Comparison
Download your bespoke report in a single pdf.
Infor CloudSuite Industrial (SyteLine)
Extended Software Profile
Infor CloudSuite Industrial (SyteLine)
Get your extended software profile by completing the form below.
Infor CloudSuite Industrial (SyteLine)
Extended Software Profile



